消息队列(内存)
1. Spring Event
yudao-spring-boot-starter-mq 技术组件,提供了 Redis、RocketMQ、RabbitMQ、Kafka 分布式消息队列的封装。
考虑到部分同学的项目对消息队列的要求不高,又不想引入额外部署的消息队列,所以默认使用 Spring Event 实现【内存】级别的消息队列。
疑问:为什么默认不使用 Redis 作为消息队列?
这确实是一种选择,但是想要使用 Redis 实现可靠的消息队列,必须使用 Redis 5.0 版本的 Stream 特性。
这样一方面对 Redis 要求的版本比较高,另一方面大多数同学对 Redis Stream 基本不了解,生产经验不足。
如果你对 Spring Event 不太了解,可以看看 《芋道 Spring Boot 事件机制 Event 入门》 文档。
2. 使用示例
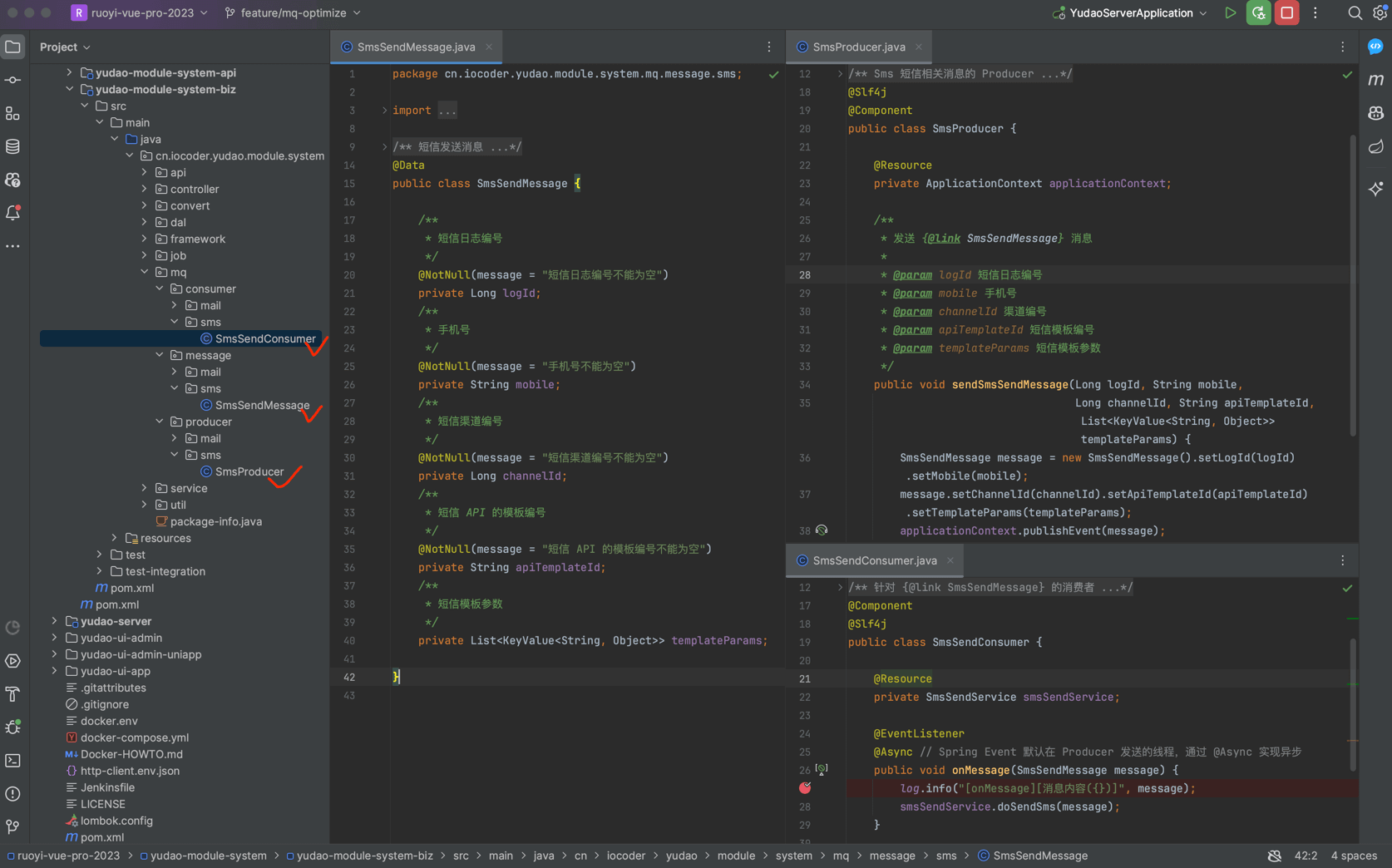
以【短信发送】举例子,我们来看看 Spring Event 的使用。如下图所示:
图片纠错:最新版本不区分 yudao-module-bpm-api 和 yudao-module-bpm-biz 子模块,代码直接合并到 yudao-module-bpm 模块的 src 目录下,更适合单体项目

2.1 Message 消息
在 message 包下,新建 SmsSendMessage 类,短信发送消息。代码如下:
@Data
public class SmsSendMessage {
/**
* 短信日志编号
*/
@NotNull(message = "短信日志编号不能为空")
private Long logId;
/**
* 手机号
*/
@NotNull(message = "手机号不能为空")
private String mobile;
/**
* 短信渠道编号
*/
@NotNull(message = "短信渠道编号不能为空")
private Long channelId;
/**
* 短信 API 的模板编号
*/
@NotNull(message = "短信 API 的模板编号不能为空")
private String apiTemplateId;
/**
* 短信模板参数
*/
private List<KeyValue<String, Object>> templateParams;
}2.2 SmsProducer 生产者
在 producer 包下,新建 SmsProducer 类,Sms 短信相关消息的生产者。代码如下:
@Slf4j
@Component
public class SmsProducer {
@Resource
private ApplicationContext applicationContext;
/**
* 发送 {@link SmsSendMessage} 消息
*
* @param logId 短信日志编号
* @param mobile 手机号
* @param channelId 渠道编号
* @param apiTemplateId 短信模板编号
* @param templateParams 短信模板参数
*/
public void sendSmsSendMessage(Long logId, String mobile,
Long channelId, String apiTemplateId, List<KeyValue<String, Object>> templateParams) {
SmsSendMessage message = new SmsSendMessage().setLogId(logId).setMobile(mobile);
message.setChannelId(channelId).setApiTemplateId(apiTemplateId).setTemplateParams(templateParams);
applicationContext.publishEvent(message);
}
}2.3 SmsSendConsumer 消费者
在 consumer 包下,新建 SmsSendConsumer 类,SmsSendMessage 的消费者。代码如下:
@Component
@Slf4j
public class SmsSendConsumer {
@Resource
private SmsSendService smsSendService;
@EventListener
@Async // Spring Event 默认在 Producer 发送的线程,通过 @Async 实现异步
public void onMessage(SmsSendMessage message) {
log.info("[onMessage][消息内容({})]", message);
smsSendService.doSendSms(message);
}
}2.4 简单测试
① Debug 启动后端项目,可以在 SmsProducer 和 SmsSendConsumer 上面打上断点,稍微调试下。
② 打开 SmsTemplateController.http 文件,使用 IDEA httpclient 发起请求,发送短信。如下图所示:
图片纠错:最新版本不区分 yudao-module-bpm-api 和 yudao-module-bpm-biz 子模块,代码直接合并到 yudao-module-bpm 模块的 src 目录下,更适合单体项目

如果 IDEA 控制台看到 [onMessage][消息内容 日志内容,说明消息的发送和消费成功。


